微信扫码,关注“企微云”公众号完成申请
扫码加专属顾问企业微信,我们将协助您进行线上体验!
2023-05-15 浏览数:3735
● 客户群数量多,手动群发消息太慢?
● 无差别群发消息,转化率又太低?
● 想针对不同标签的客户群推送专属内容?
● 想定时定点给不同客户群推送个性化消息……
经营私域客户池一段时间后,我们会沉淀很多客户群,这些客户群有的是行业交流群、有的是活动优惠群、有的是客户服务群。针对不同的群我们会制定差异化的运营策略,提升群运营的转化率。比如定期分享行业资讯到行业交流群,孵化潜在客户;分享客户案例、产品使用帮助等内容到客户服务群,助力客户成功,提升客户满意度。
通过WeSCRM企微云的群群发,我们可以精准筛选客户群,给相同属性的客户群批量推送有价值的内容,有效提高社群运营效率。
操作路径:企微云-群运营-运营-群群发
WeSCRM企微云【群群发】分为普通群发和超级群发两种模式。
1、普通群发
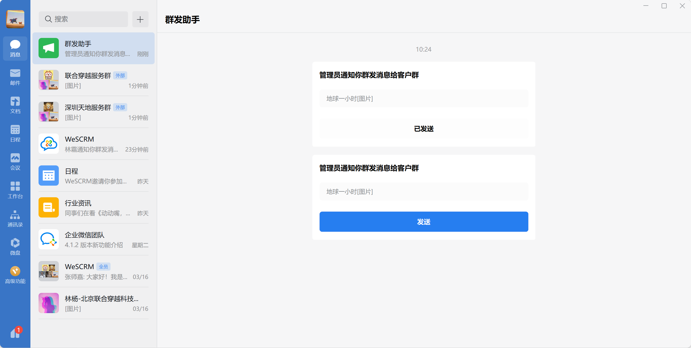
“普通群发”基于企微原生群发功能,创建后执行人将收到企微的群发消息通知,执行人可点击一键发送。受企业微信限制,每个客户群每天最多能接收来自同一名成员的一条群发消息。
①管理员设置群发的任务,选择要群发的群聊,设置群发内容等。

②成员会接收到企业微信群发助手推送的群发消息提醒,点击即可执行

2、超级群发
“超级群发”基于聊天侧边栏实现的人工群发,不受企微群发限制,一天内可多次触达客户群,实现更强大的群运营效果。创建后执行人将收到群发任务的推送,执行人可点击进入发送。
①管理员设置群发任务的标题,支持通过成员、群类型、标签、群名关键词、创建时间等条件筛选群聊。

②输入群发内的文案、选择素材,并设置群发时间

③WeSCRM会给成员推送群发任务提醒

④点击任务提醒,可以看到要执行的内容和要送达的客户群,点击【开始发送】,即可执行。具体操作参考下图指引

⑤成员执行后,管理员可以在任务管理页面查看成员的执行情况

点击数据,可以查看具体的触达情况。
说明:成员在聊天侧边栏,点击顶部的【一键发送】,即判定为成员已执行。